Loading...

بحث عن برنامج

تحميل برنامج DBeaver لنظام التشغيل Mac من Uptodown 2026

تحميل برنامج DBeaver icon

تحميل نسخة تحميل برنامج DBeaver 26 المتوفرة بصيغة .dmg من قسم application software، ويبلغ حجمها 117 ميجابايت، وتم تطويرها بواسطة DBeaver Corp.

تحميل الآن

معلومات عامة

اسم البرنامج: تحميل برنامج DBeaver
فئة: Application software
حجم الملف: 117 ميجابايت
ترخيص: Freeware
المطور: DBeaver Corp
الناشر: UptoDown Soft

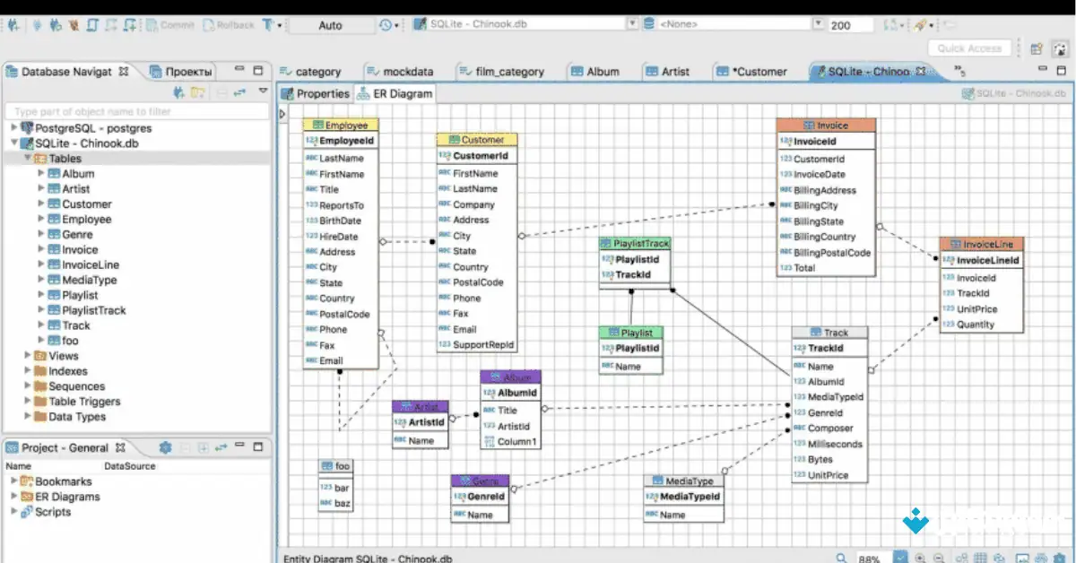
لقطات الشاشة

تحميل برنامج DBeaver نظرة عامة:

تحميل برنامج DBeaver لنظام macOS، وهو أداة قوية لإدارة قواعد البيانات وتطوير استعلامات SQL. من خلال واجهة واحدة متعددة المنصات، يُمكن للمطورين ومديري قواعد البيانات والمحللين الاتصال بمجموعة واسعة من أنظمة قواعد البيانات، وتنفيذ الاستعلامات، وإنشاء المخططات، وإدارة البيانات.

يتفاعل DBeaver بسلاسة مع ميزات نظام macOS، ويوفر توافقًا أصليًا مع أنظمة Intel وApple Silicon. يدعم البرنامج، عبر برامج تشغيل JDBC، مجموعة واسعة من محركات قواعد البيانات، بما في ذلك MySQL وPostgreSQL وOracle وSQL Server وSQLite وMongoDB وغيرها الكثير. لهذا السبب، يُمكن استخدامه في تصميم قواعد البيانات، وإعداد التقارير، وتحليل البيانات، وتطوير الواجهة الخلفية.

تشمل الميزات المتقدمة في DBeaver لنظام Mac إدارة الاتصالات، وتطوير الاستعلامات المرئية، وتصدير/استيراد البيانات، ومخططات علاقات الكيانات (ER)، ومحرر SQL مع ميزة الإكمال التلقائي. يُعد البرنامج خيارًا متعدد الاستخدامات للمستخدمين من جميع مستويات الخبرة، وذلك بفضل إمكانية توسيعه من خلال الإضافات والإصدارات المجتمعية.

تحميل برنامج DBeaver الميزات:

  • الاتصال بقواعد بيانات متعددة: يستخدم DBeaver لنظام Mac برامج تشغيل JDBC وأدوات اتصال موحدة للاتصال بمجموعة متنوعة من قواعد البيانات العلائقية وغير العلائقية (NoSQL)، بما في ذلك MySQL وPostgreSQL وOracle وSQLite وMongoDB وغيرها.
  • محرر SQL متقدم: بفضل ميزات تمييز بناء الجملة، والإكمال التلقائي، وتنسيق التعليمات البرمجية، وسجل الاستعلامات، وخطط التنفيذ، يمكنك كتابة وتنفيذ استعلامات SQL باستخدام محرر SQL المتقدم.
  • أدوات قواعد البيانات المرئية: لإنشاء هياكل قواعد البيانات وفهمها وتسجيلها، استخدم محررات الجداول، ومخططات ER، وتصورات المخططات.
  • تصدير/استيراد البيانات: انقل البيانات بتنسيقات CSV وJSON وXML وغيرها بين قواعد البيانات أو الملفات المحلية لإعداد التقارير والنسخ الاحتياطية وعمليات الترحيل.
  • إدارة اتصالات موحدة: يستخدم DBeaver لنظام Mac ملفات تعريف الاتصال، ونفق SSH، وتخزين بيانات الاعتماد الآمن لحفظ وإدارة اتصالات قواعد البيانات المتعددة.
  • قابل للتوسيع وسهل الاستخدام مع الإضافات: أضف المزيد من أنواع قواعد البيانات، أو سمات واجهة المستخدم، أو أدوات سير العمل لتحسين الأداء باستخدام الإضافات والملحقات.

متطلبات النظام:

وصفمتطلبات
RAM4 غيغابايت
المعالجمعالجات أبل سيليكون M1، M2، M3
مساحة القرص1 جيجابايت

الأسئلة الشائعة:

هل تحميل برنامج DBeaver متاح للتحميل مجاناً؟

+

نعم، تحميل برنامج DBeaver متاح بموجب ترخيص Freeware، مما يعني أنه يمكنك تحميله واستخدامه بحرية.

ما هو حجم ملف تحميل برنامج DBeaver؟

+

حجم تحميل تحميل برنامج DBeaver هو 117 ميجابايت. تأكد من توفر مساحة كافية قبل التحميل.

ما هي أنظمة التشغيل المدعومة من قبل تحميل برنامج DBeaver؟

+

تحميل برنامج DBeaver متوافق مع أنظمة تشغيل ويندوز.

من قام بتطوير تحميل برنامج DBeaver؟

+

تم تطوير تحميل برنامج DBeaver بواسطة DBeaver Corp. يمكنك زيارة موقعهم الرسمي لمزيد من المعلومات والدعم.

ما هي النسخة المتوفرة من تحميل برنامج DBeaver؟

+

النسخة المتوفرة حاليًا هي تحميل برنامج DBeaver 26. احرص دائمًا على تنزيل أحدث إصدار للحصول على أفضل الميزات وتحديثات الأمان.

تحميل الآن (117 ميجابايت)
تنزيل آمن وخالٍ من الفيروسات
تم التحقق من قبل شركة ا پتو دو ون سوفت
12 التنزيلات
0 / 5 (0 votes)

تقييمات المستخدمين

شارك تجربتك

لن يتم نشر بريدك الإلكتروني

المراجعات الحديثة (0)

جارٍ تحميل التقييمات...